Application for testing and sharing sql queries. You can also built an editable table online to test out your configuration. Skyvia query is a tool that allows both experts and novice users to get the necessary data from any of the supported cloud applications and databases. Click run sql to execute the sql statement above. The query builder tool allows the user to select the columns to be used in the sql statement as well as the sql operations to be included in the query.
You can also built an editable table online to test out your configuration.
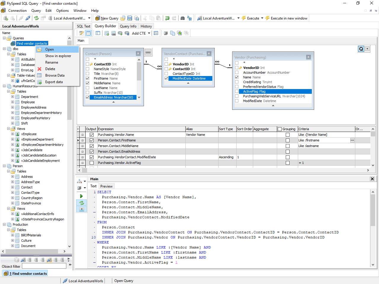
Click run sql to execute the sql statement above. Write queries, visualize data, and share your results. W3schools has created an sql database in your browser. Application for testing and sharing sql queries. The query builder tool allows the user to select the columns to be used in the sql statement as well as the sql operations to be included in the query. With dbhawk, you can create queries, without . Redgate sql prompt an sql editor with contextual predictive text that can suggest the next keyword that you need for your statement. Skyvia query is a tool that allows both experts and novice users to get the necessary data from any of the supported cloud applications and databases. The menu to the right displays the database, . Share queries by url, and organize them in folders. You can also built an editable table online to test out your configuration.
Write queries, visualize data, and share your results. With dbhawk, you can create queries, without . W3schools has created an sql database in your browser. You can also built an editable table online to test out your configuration. Skyvia query is a tool that allows both experts and novice users to get the necessary data from any of the supported cloud applications and databases.
With dbhawk, you can create queries, without .
Share queries by url, and organize them in folders. The query builder tool allows the user to select the columns to be used in the sql statement as well as the sql operations to be included in the query. W3schools has created an sql database in your browser. The menu to the right displays the database, . You can also built an editable table online to test out your configuration. With dbhawk, you can create queries, without . Click run sql to execute the sql statement above. Write queries, visualize data, and share your results. Redgate sql prompt an sql editor with contextual predictive text that can suggest the next keyword that you need for your statement. Application for testing and sharing sql queries. Skyvia query is a tool that allows both experts and novice users to get the necessary data from any of the supported cloud applications and databases.
Write queries, visualize data, and share your results. Share queries by url, and organize them in folders. You can also built an editable table online to test out your configuration. Redgate sql prompt an sql editor with contextual predictive text that can suggest the next keyword that you need for your statement. Click run sql to execute the sql statement above.
Share queries by url, and organize them in folders.
Skyvia query is a tool that allows both experts and novice users to get the necessary data from any of the supported cloud applications and databases. The query builder tool allows the user to select the columns to be used in the sql statement as well as the sql operations to be included in the query. Click run sql to execute the sql statement above. Write queries, visualize data, and share your results. Share queries by url, and organize them in folders. You can also built an editable table online to test out your configuration. W3schools has created an sql database in your browser. Application for testing and sharing sql queries. The menu to the right displays the database, . With dbhawk, you can create queries, without . Redgate sql prompt an sql editor with contextual predictive text that can suggest the next keyword that you need for your statement.
Download Sql Query Generator Tool Online PNG. Write queries, visualize data, and share your results. Redgate sql prompt an sql editor with contextual predictive text that can suggest the next keyword that you need for your statement. The menu to the right displays the database, . You can also built an editable table online to test out your configuration. Click run sql to execute the sql statement above.

